Release September 2025
We are happy to deliver the brandnew September 2025 Release with the new Multiple Tree Selections, the new Audit Table and many other Features! Try it now!
Remember, the Frontend is the user friendly spreadsheet for your Collector Users to deliver their monthly/weekly/daily data. The Admin Center is the tool for the Power User to setup and control your organization’s collection workflows.
(1) Frontend: Multiple Tree Selection
a. How it works
Simply define the new named range data1_MultipleSelection and use the following parameters:
- 0 = Single Tree Selection (default behaviour)
- 1 = Multiple Tree Selection

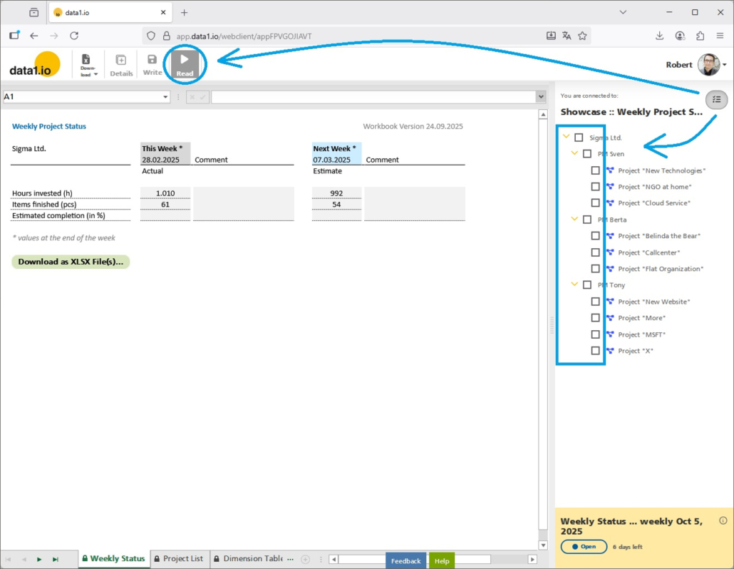
This will activate the new Multiple Selection button in the right top corner of the dimension tree:

Pressing the button will switch the dimension tree into multiple selection mode and will make visible the new Read button in the menu bar (which is not activated until a selection is made):

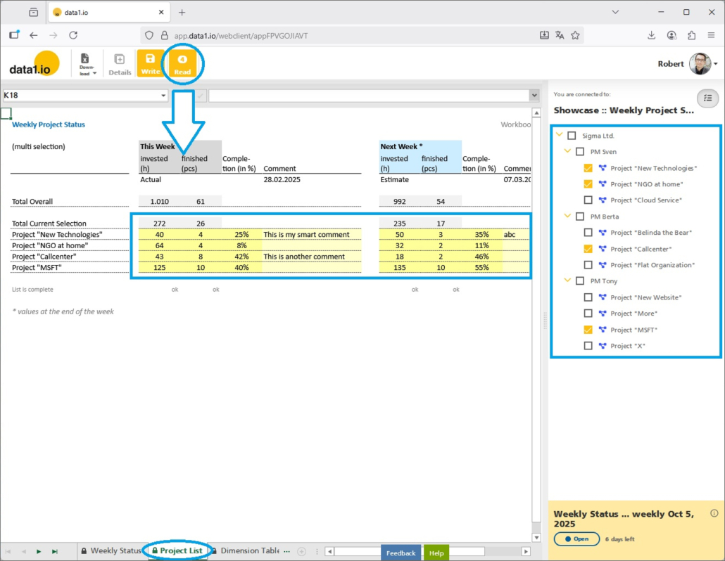
Select the elements from the tree which should be summed up and press the Read button (which will be activated after a selection is made):

As always in data1.io, of course you can also formulas to dynamically control the parameter and therefore the appearance of the dimension tree.
b. Multiple Selection in List Queries
Multiple selection is automatically applied also to List Queries on the DIM001 dimension table:

c. Multiple Selection in Dynamic Tables
Last but not least, multiple selection is also automatically applied to Dynamic Tables connected on the DIM001 dimension table:

(2) Showcase: Writeback on Sum-level Elements
We have added a writeback on sum-level elements to our Integrated P&L Planning Public Showcase. Writeback on sum-level elements is not a new feature but an interesting combination of already existing features.
a. Fields of applications
There are many plans which are not detailled to profitcenter, costcenter, employees but are entered e.g. on a company level. Until now, it was necessary to have a “receiving element” e.g. for capacities planning on a company level (= 1 element per company):

It is possible to make the “receiving element” invisible in the tree and make your data entry directly on the sum-level element (whereby the values are still written to the “receiving element”):

b. How it works
In order to implement this behaviour, you use the following features:
- Parallel hierarchy
To make the “receiving element” invisible in the tree (but it continues to exist in the dimension table). - Parameter “Planning Level”
To determine your individuel data entry level, since data entry should not be possible on every sum-level node but only the ones which make sense. In our showcase it is the “company level” from the 2-levels tree. - DIM001_Alternative definition
To write the entered value to the “receiving element” which is not visible any more but continues to store the entered values. Therefore the key of the “receiving element” for specific sum-level node must be determinable. - Parameter “data1_Write_AlwaysOn”
Set it to the value “2” in order to activate the Write button on your relevant sum-level nodes.
In summary, the “receiving element” is not visible any more but the values now entered on the sum-level are still written on the “receiving element” (which must be known).
(3) Backend: New Audit Table
When you write your data to your fact table, the replaced records are not deleted but only set to “IsDeleted = True”. This makes it possible to recover your data if a planning incident happens.
Until now, we have saved all – current and deleted – records in the one Fact Table. With this release this has changed and data1.io uses two separate tables for the current and another one – the “Audit Table” – for the deleted records. The historical data in your fact table was moved to the new Audit Table.
Therefore, from today on you`ll find in your Fact Table only the currently active records with the flag “IsDeleted = false” …

… and in the new Fact Table Audit you will find all the new and also historically replaced records with the flag “IsDeleted = true”

This is a major change in the data architecture of data1.io since this will solve the issue that the fact table continously grows due to replaced records during the planning process.
(4) Backend: Workbook Filename
With this release, the filename of the uploaded workbook is saved which makes it easier to find out later, which file you are currently using as workbook. Furthermore we have added a comments field, which can be used e.g. to save also the Path where the file came from.

(5) Backend: New Boolean Fact Dimensions
In our standardized data model we have 10 alpha-numeric dimension keys and 10 date keys in order to clearly identify your records in the fact table. Now we have extended our data model by additional 10 boolean dimension keys which can ber used for small, binary dimensions with only two possible states.
a. Fields of application
- booked / non-booked records
- proved / unproved records
- Version 1 / Version 2 records
- and many more
Please be aware that the boolean dimension keys are keys and not fact attributes (like TEXT01, NUM01, etc.) and help you save the 10 alpha-numeric dimensions for more larger “real” dimensions.
b. How it works
Use the new named ranges for the boolean dimension keys:
- data1_CELLS01_BOOL001
- data1_CELLS01_BOOL002
- data1_CELLS01_BOOL003
- data1_CELLS01_BOOL004
- data1_CELLS01_BOOL005
- data1_CELLS01_BOOL006
- data1_CELLS01_BOOL007
- data1_CELLS01_BOOL008
- data1_CELLS01_BOOL009
- data1_CELLS01_BOOL010
Use those values:
- TRUE or 1
- FALSE or 0

You will find the boolean key(s) in your Fact Table:

If you cannot see them, please activate the boolean key(s) in your data model (and define a proper name):

(6) EU Data Act
The EU Data Act (Regulation (EU) 2023/2854) is a central part of the EU’s data strategy, aiming to make access to and use of data fairer, more transparent, and more innovation-friendly.
The EU Data Act entered into force on 11 January 2024, with this date, the regulation formally became part of EU law, but most obligations were not yet applicable. On 12 September 2025 the Data Act became applicable in practice. From this date, the majority of rights and obligations take effect — including user rights to access and share data generated by connected devices, rules on fair contractual terms for SMEs, and obligations for cloud and SaaS providers to enable data portability and switching.

We are proud to be a European SaaS provider and we are very happy to announce that data1.io has long met the requirements of the EU Data Act:
- No risk of blocking
No hidden costs, no exit fees or no exit conditions
Export all your data everytime - Cloud hosting in the EU
- Encrypted storage
- Data protection agreements
Our DNA is complete transparency regarding data export and technical interfaces and no risk of blocking at all. data1.io guarantees full interchangeability, easy switching and full control over your data.
We hope you like the new features – we are very curious about your feedback!
Please let us know what you think about data1.io and what kind of planning and data collection processes you evaluate to automate.
we #StandWithUkraine




Leave a Reply
Want to join the discussion?Feel free to contribute!