Release October 2025
We are happy to deliver the brandnew October 2025 Release with the new Writeback for Dimensions and many other Features! Try it now!
Remember, the Frontend is the user friendly spreadsheet for your Collector Users to deliver their monthly/weekly/daily data. The Admin Center is the tool for the Power User to setup and control your organization’s collection workflows.
(1) Frontend: Writeback for Dimensions (Preview)
Until now, Writeback from the Frontend was only possible into the fact table. With this release, it is also possible to edit data from the dimension tables directly in the frontend by your end users!
(a) Fields of application
Think of a data entry sheet which gives your users not only the possibilty to enter weekly data but also to edit the attributes for the dimension tree elements – in our case the columns “Type” and “Budget (h)”. With this release, changes in dimension attributes can also be written back to the dimension table:

As a result, the records in the dimension table are updated directly from the frontend:

(b) How it works
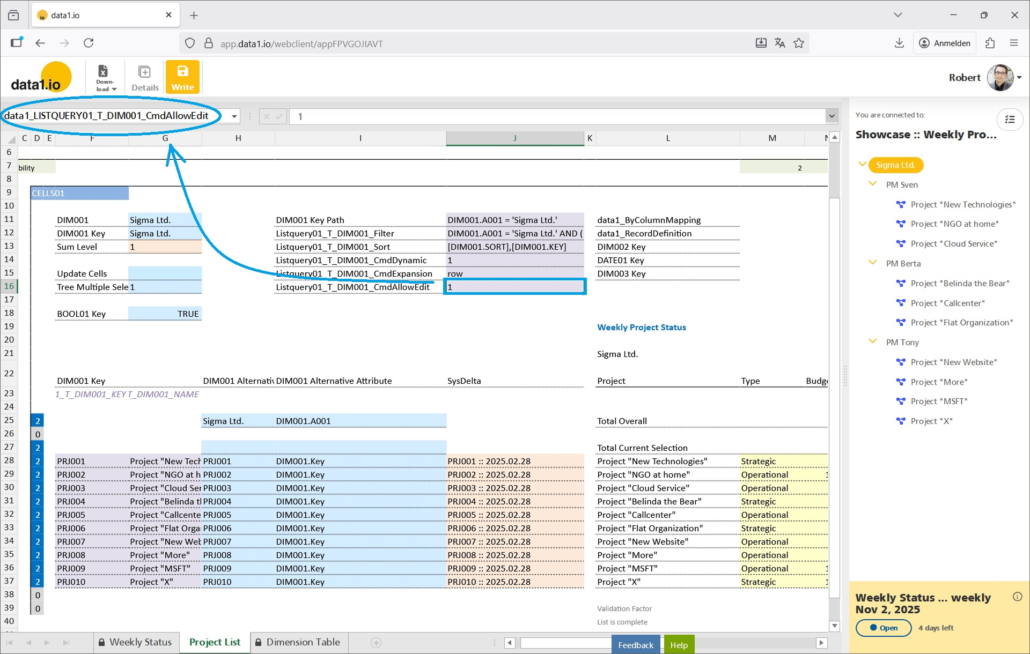
Writeback into dimensions is possible via list queries. That means, the editable field(s) must be attributes in a list query. In our showcase we have two columns which are filled by list queries:
- data1_LISTQUERY01_T_DIM001_A011 = Column “Type”
- data1_LISTQUERY01_T_DIM001_N001 = Column “Budget (h)”

Then, you need to define the new parameter “AllowEdit” in order to activate Writeback for a certain list query in your sheet:
- data1_LISTQUERY01_T_DIM001_CmdAllowEdit
0 = default
1 = Writeback is active

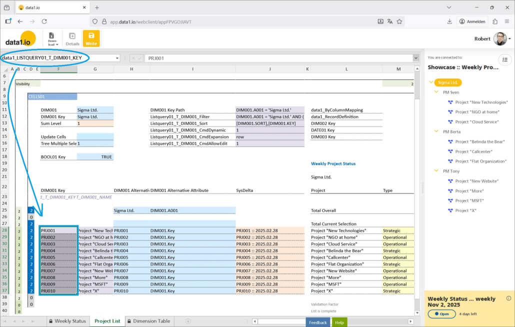
Last but not least it is a prerequisite for every editable list query to deliver the key column:
- data1_LISTQUERY01_T_DIM001_KEY
This is necessary since the update of the attributes is done via the keys in the key column.

Please note, that every attribute from every dimension table can be edited – but not the keys.
(2) Frontend: Streamlined READ algorithm for Comments
The allocation of comments and other fact attributes to records in the fact table on WRITEBACK are nothing new in data1.io. But there were some blurrings between the two modes – the Plus mode (+) and the Star mode (*) – when READING the comments back into the workbook. Those blurrings sometimes led to desired results although the definitions were not correct and in other cases it simply did not work as expected. With this release we have streamlined the READ algorithms for the two modes so that they both now work as they should.
(a) Plus Mode (+)
Plus mode is the default mode and means that the comments are strictly written on “comment records” of their own using exactly the dimension keys from the workbook. And this is true now also for the READ process – data1.io will show only the comment which exactly matches the dimension keys that are defined in the workbook.
You will use the Plus mode when you have more than 1 comment per row:

And the READ mode will use exactly the dimension keys from the workbook:

(b) Star Mode (*)
Star Mode means that a comment basically is NOT written on a record of its own but will be added to already existing “measure records” of the same row (or column) in the workbook. Therefore the dimension keys defined are only directly relevant for comments in a row without any values in the other cells of the row.
You will use the star mode if you have only 1 comment per row and when you want to save the comment on every “measure record” of this row.

The READ process works the same way: if there is any “measure record” in this row available then the comment is taken from the first record found. If none is found then a “comment record” with exactly the dimension keys from the workbook definition is searched for. This algorithm is used from now on only for Star definitions (*) and no more for Plus definitions (+).
Please check your workbooks if all comments and all other fact attributes (text, dates, numbers) are allocated in your workbook as expected.
(3) Frontend: Multiple Tree Selection for Advanced Scenarios
We have intdroduced the Multiple Tree Selection in September 2025 Release. With this release we have made this feature ready for advanced scenarios with sum-level trees (which were also introduced in September 2025 Release).
- Improvement for Alternative Level Queries
- Improvement for Write button activation / deactivation
- Improvement for visible / invisible rows refresh
Therefore the multiple tree selection can now be used in every scenario.
(4) Admin Center: Consistent Workflow Times
There were inconsistencies with the display of workflow times throughout the data1.io application. With this release, workflow times are consistently the same in Workflow e-Mails …

… on the workflow landing page …

… and in the workflow box of the frontend:

(5) Discontinued Showcases
We have decided to remove two of our Public Showcases since they did not meet our current technical demands:
- Financial Forecast
- Weekly Cash Planning
The remaining 6 showcases are up to date and highly relevant for the demonstration of the feature set of data1.io.

We hope you like the new features – we are very curious about your feedback!
Please let us know what you think about data1.io and what kind of planning and data collection processes you evaluate to automate.
we #StandWithUkraine




Leave a Reply
Want to join the discussion?Feel free to contribute!